이번 프로젝트에서 경험해보고 싶은건
설계의 중요성이였다.
그래서 UML을 그려보라는 강사님의 조언에
UML에 대해 조사를 해보고
기초 UI 설계
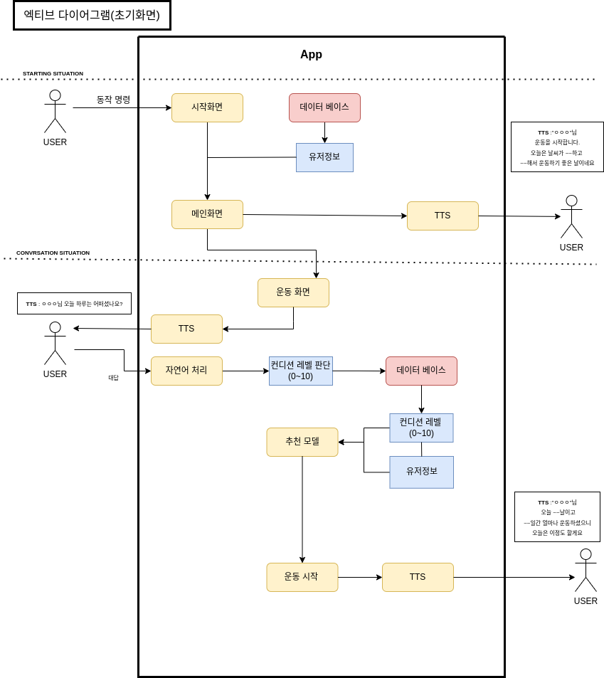
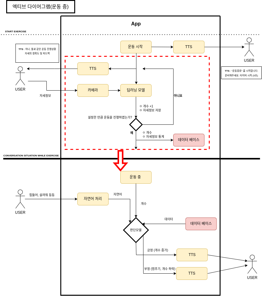
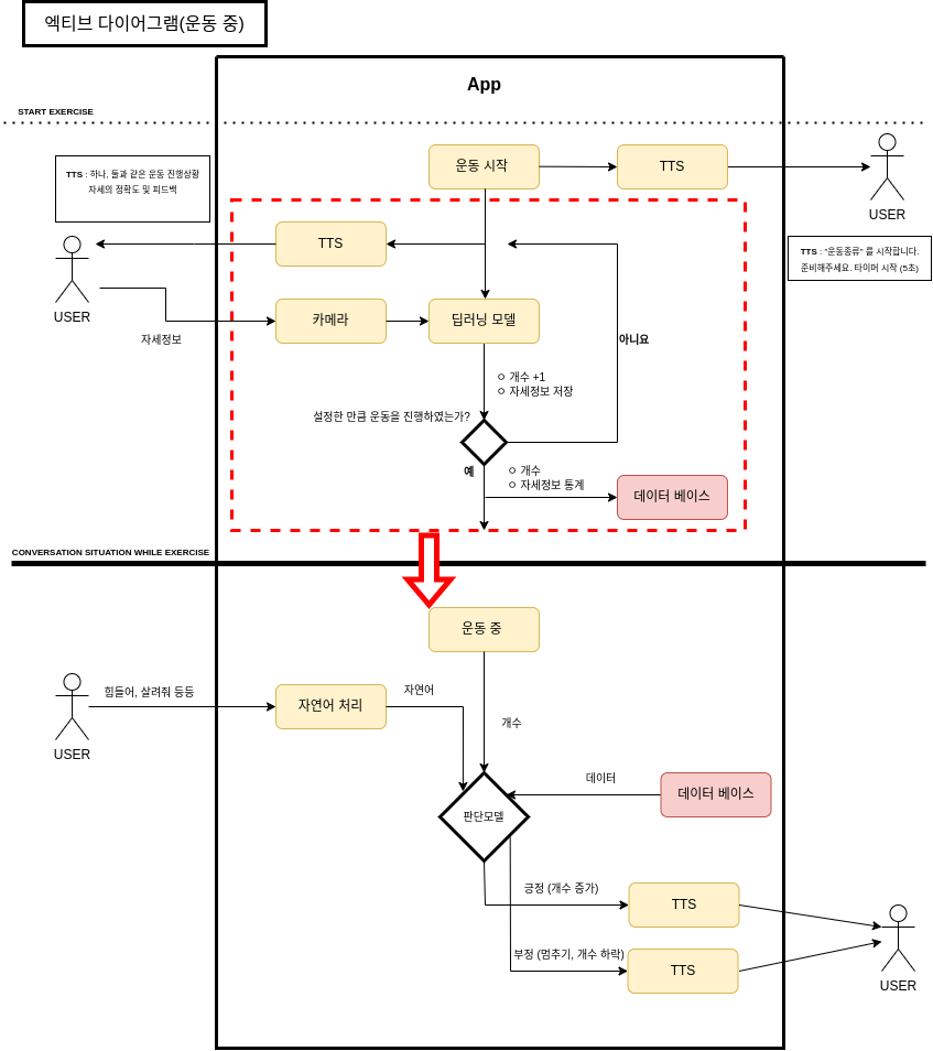
엑티브 다이어그램과
시퀀스 다이어그램을 한 번 그려보고자 한다.
FSM 도 그려보면 좋겠다고 하셨는데, 그건 손쉽게 그려버리기 힘들거 같아서
일단 첫 번 째로 그린건


대충 인터넷을 보고 그려보고
강사님한테
이게 엑티브 다이어 그램인가요?
물어보니 이것저것 짬뽕된거 같다고 하셔서
한시간 가량 UML에 대해 과외를 받았다
일단 UI를 먼저 그려보고 그 다음에 엑티브를 그리고 그 후 시퀀스를 그려보는게 좋다고 하셔서
우선 UI를 먼저 그려보았다.

이 상태에서 엑티브 다이어그램을 그려보는 것이다.
일단 그리는 중

그리다보니 뭔가
빠트린것도 많이 보였다.
더 무거워져 버린느낌?
'취업전 프로젝트 > TEAM_운동보조프로그램' 카테고리의 다른 글
| 4. 좌표로 접근을 해보자. (실험) (0) | 2023.01.16 |
|---|---|
| 3. 스쿼드 사진 찍고, 라벨링 진행중 (0) | 2023.01.16 |
| 1. 미디어 파이프에서 배경없이 Pose만 추출하기 (0) | 2023.01.15 |
| 0. 딥러닝 팀프로젝트 설계 (0) | 2023.01.15 |
| 미디어파이프(media pipe)를 우분투에 설치 해보자. (0) | 2023.01.12 |